之前openclaw走红网络,但openclaw的时代已经过去,迎来的将会是astrbot的时代
现在看,astrbot已优于龙虾,有以下优点:
- 易部署:可在雨云服务器上一键安装,全程都在网页控制面板操作
- 平台支持:支持QQ 飞书 Discord 微信等消息平台,无缝对接
- 生态友好:支持超级多的插件!甚至可以拉到QQ群里当群管
- 回退机制:龙虾只能对接一个模型,模型要是挂了龙虾也就有1.4了。但是astrbot有回退机制,可以配置多个可用模型,这样默认模型坏了会按回退列表挨个请求
还在等什么?astrbot搞起来!
服务器选择
astrbot在服务器和本地都有很好的支持,本次以云服务器为示例。
这里推荐雨云的服务器,首次注册5折,还有无限的立减券可以领!
本次部署对服务器地域没有要求,海外大陆都可以。但是astrbot如果需要有好的体验需要2核2G起步。为了防止qq被封控,建议使用有公网IP的服务器,不要使用nat机
以下是参考配置:
- 地域:华中湖北十堰电信
- CPU: Xeon Gold
- 套餐:KVM标配版(2核2G)
- 流量:流量不限型
- 操作系统:Ubuntu Server 24.04 LTS
- 预装:Astrbot,Napcat
服务器购买
一键购买链接:一键购买
可以直接访问链接购买推荐机型(悄悄告诉你:这个是最便宜的国内公网机)
购买时选择预装Astrbot和Napcat
如果忘记预装,可以在控制台安装Astrbot和Napcat
然后需要等待服务器创建,软件完成,然后进入正题
Astrbot,Napcat配置
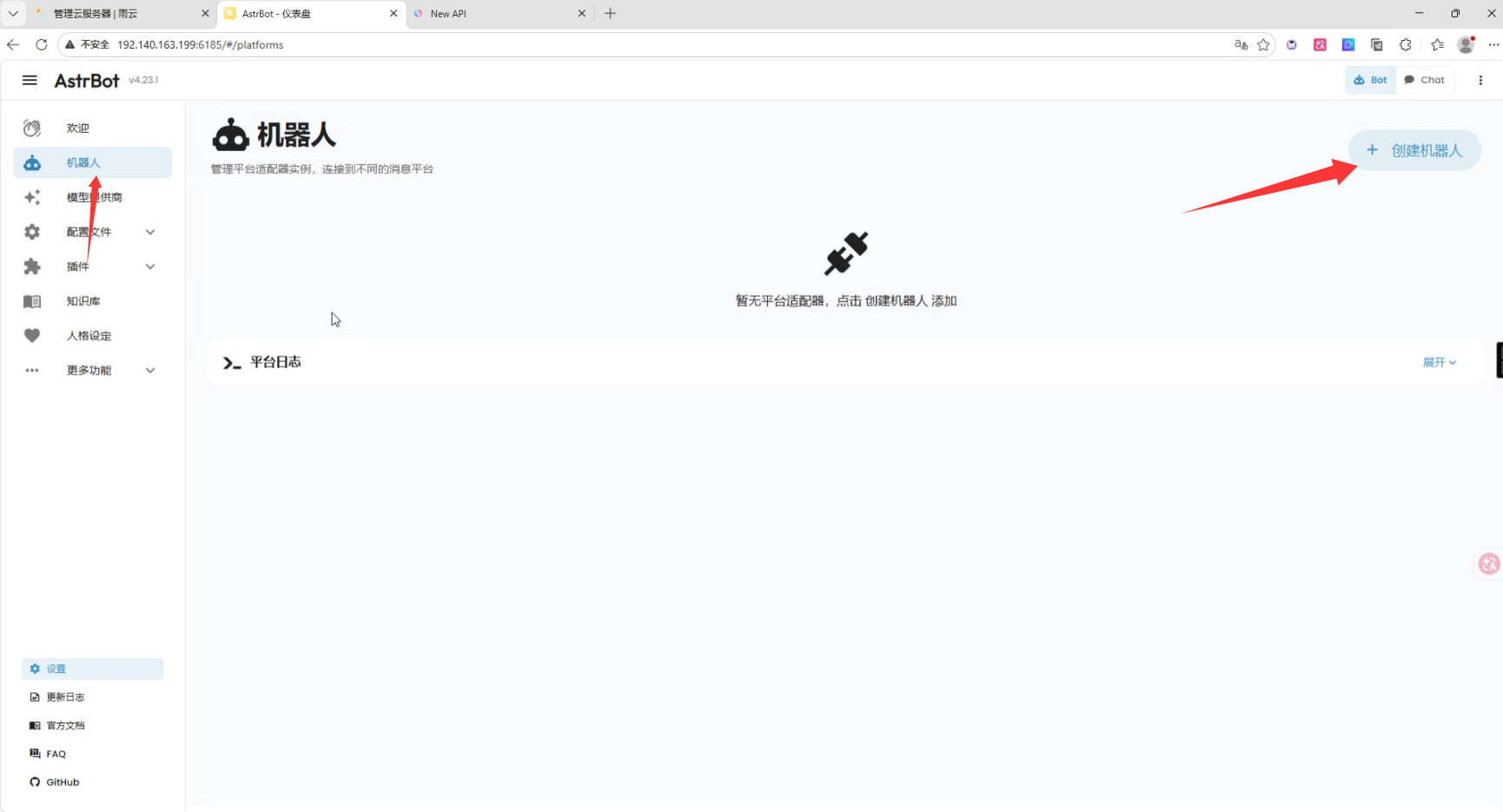
在控制台找到服务器IP
用浏览器打开IP:6185,例如我的就是
192.140.163.199:6185
然后使用默认账号密码(账密均为:astrbot)登录
修改一个复杂好记的密码,用新密码重新登录
然后按照快速引导配置AI模型
一般选择openai然后配置一下base url之类的就行,base url一般以v1结尾,一定要先保存配置再进行下一步
然后点击自定义模型,在第一个输入框粘贴模型提供商获取到的模型id
添加好后记得启用
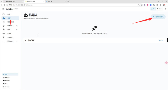
然后转到机器人页面创建一个机器人
消息平台类别选择onebot,把启用打开,设置一个复杂一点的token,其他可保持默认
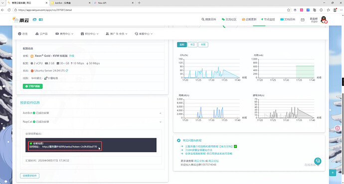
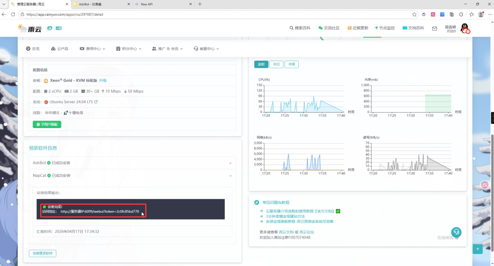
然后到服务器控制台找到Napcat的访问地址
例如我的访问地址是:服务器IP:6099/webui?token=2c0fc85bd770服务器IP是:192.140.163.199
我就应该在浏览器打开
192.140.163.199:6099/webui?token=2c0fc85bd770
然后登录QQ账号(建议登录使用过一段时间的小号)
并在系统配置,登录配置,快速登录填写登录的QQ,然后保存
建议跳转到反检测全部打开(降低封控风险)
再在网络配置新建一个ws客户端
把启用打开,url填写:
ws://localhost:6199/ws
然后将token修改为在astrbot设置的token,心跳,重连间隔改为5000,名称随意,保存即可
然后打开QQ,向登录的小号发送消息就可以和AI聊天了
而且可以在插件市场安装丰富的插件






















